一、功能介绍
SMTP 是一种TCP协议支持的提供可靠且有效电子邮件传输的应用层协议。SMTP 是建立在 TCP上的一种邮件服务,主要用于传输系统之间的邮件信息并提供来信有关的通知。您的邮箱开启了smtp服务之后,就可以绑定各种邮箱管理助手(如:Foxmail 等)来代发邮件。
为什么要开启SMTP服务?
当您在凡科商城内需要用到:“会员通过邮箱注册账号”、“会员通过邮箱找回登录密码”、“使用邮件给分销商发送审核通知”这三个功能时。您有可能需要开启SMTP服务。
①-如果您选择填写凡科企业邮箱账号,那么您就不需要开启SMTP服务,也不需要再填写SMTP授权码和发件服务器。
②-如果您选择填写外部邮箱账号(如QQ邮箱、163邮箱等),那么您就需要去到对应的外部邮箱平台开启SMTP服务,开启后回到商城管理后台,填写您的外部邮箱账号、SMTP授权码、发件服务器(当您输入了外部邮箱账号,一般系统会为您自动填写对应的发件服务器)。
二、功能说明
【版本】邮箱注册功能任意版本均可设置,邮箱找回密码功能为商城基础版及以上版本功能。
三、设置教程
1. 需要填写smtp授权码功能位置
1.1 会员通过邮箱注册账号
在【会员-功能设置-注册-会员注册方式】中选择会员注册方式为【邮箱注册】时,填写非当下账号的企业邮箱(例如qq、163邮箱等等)均需要填写smtp授权码。
1267151
1.2 会员通过邮箱找回登录密码
在【会员-功能设置-高级设置-找回密码】中开启【邮箱找回密码】且填写非凡科企业邮箱账号(例如qq、163邮箱等等)均需要填写smtp授权码。

1.3 使用邮件给分销商发送审核通知
在【分销-分销商-分销设置-分销商申请设置-审核通知】中开启【邮件通知】且填写非凡科企业邮箱账号(例如qq、163邮箱等等)均需要填写smtp授权码。

2. 邮箱平台没有SMTP服务
这里分为两种情况,一种是外部邮箱平台有SMTP服务,一种是外部邮箱平台没有SMTP服务。
-邮箱平台没有SMTP服务
当外部邮箱平台没有SMTP服务时建议您:
①-由于商城中的这三个功能必须填写SMTP授权码才可以设置成功,因此建议您换一个有SMTP授权码的邮箱进行填写,如QQ邮箱、网易163邮箱等。
②-如果您不想换别的邮箱,针对上文提到的三个功能,建议您分别采取以下解决方案。
a.会员通过邮箱注册账号:换一种会员注册方式,采用【手机号注册或账号注册】。
b.会员通过邮箱找回登录密码:换一种找回密码方式,采用【手机找回密码】。
-邮箱平台有SMTP服务
教程以QQ普通邮箱与网易163普通邮箱为例
3. QQ邮箱获取SMTP授权码
3.1 登录您的QQ邮箱账号(与凡科商城后台填写的邮箱为同一个账号):点击登录。
在【设置-账号】中找到【POP3/IMAP/SMTP/Exchange/CardDAV/CalDAV服务】。


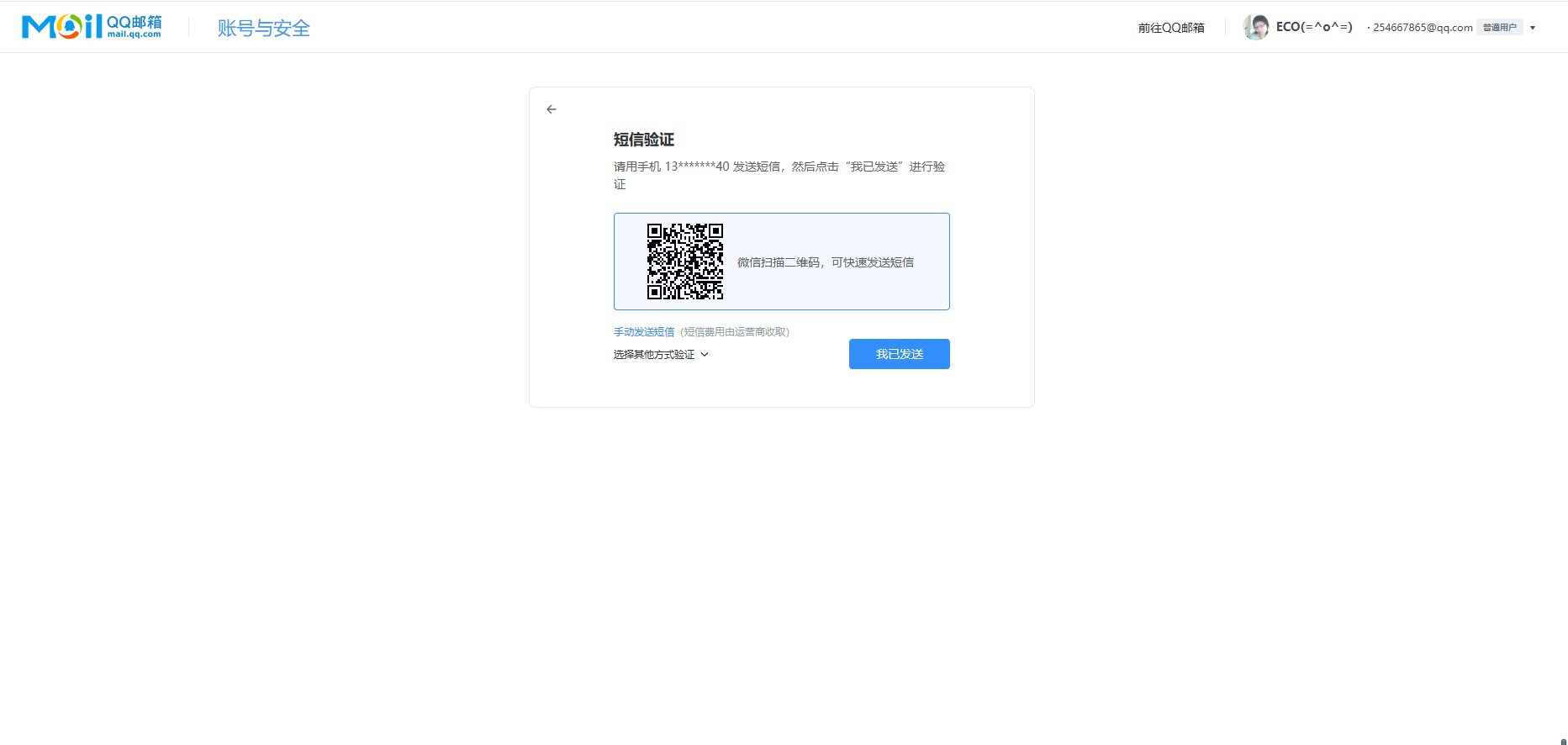
3.2 开启功能需要发送短信验证,根据提示完成短信的发送,发送完成点击【我已发送】。

3.3 短信验证完成后会在弹窗弹出授权码,复制授权码粘贴到商城管理后台需要填写SMTP授权码位置即可。

注:发件服务器可参考腾讯官方文件
4. 163邮箱获取SMTP授权码
4.1 登录您的网易163邮箱账号(与凡科商城后台填写的邮箱为同一个账号):点击登录。
点击【设置-POP3/SMTP/IMAP】进入开启服务页面。

4.2 进入服务开启页面,将“POP3/SMTP服务”和“IMAP/SMTP服务”开启(两个都要开启)。

4.3 开启“POP3/SMTP服务”和“IMAP/SMTP服务”需要短信验证(两个服务都需要验证),验证完成点击【我已发送】。

4.4 短信发送完成确认后会弹出对应SMTP授权码。“POP3/SMTP服务”和“IMAP/SMTP服务”都会有授权码,任意选择一个复制粘贴到商城需要填写位置即可。

5. 其他外部邮箱平台
邮箱服务开启的位置大部分会是相似的,一般在设置-【POP3/SMTP...】位置中。但是如果您确实没有找到该服务开启位置,请咨询对应平台的客服如何开启SMTP服务、如何获取SMTP授权码。如果对方客服明确表示,他们的平台没有SMTP授权码/不提供SMTP授权码,这种情况请看回【三、设置教程的第(二)步骤:邮箱平台没有SMTP服务】
四、常见问题
Q:凡科企业邮箱支持IMAP协议吗?
A:目前凡科企业邮箱支持的是POP/POP3协议,暂不支持IMAP协议,为您带来的不便十分抱歉。